Rota App
Multi-role rota scheduling built for restaurants — clear weeks, controlled requests, audit-ready history.

Overview
Rota App (Weekline) is a scheduling system for restaurant managers and staff. It replaces ad-hoc messaging with a clear, shared weekly plan and controlled requests.
The focus is on predictability: consistent coverage, clear responsibilities, and an auditable trail of changes.
- Weekly rota with role-based views and legend.
- Requests for holidays and shift swaps with approvals.
- Exportable schedules and historical visibility.
The Problem
Restaurants often run rotas through WhatsApp threads and spreadsheets. Approvals are unclear, coverage gaps appear late, and swaps happen without visibility.
Managers need speed, while staff need clarity and a reliable way to request changes without constant back-and-forth.
Constraints
The system must support multiple roles and multiple restaurants without data leakage. Workflows need to be fast, predictable, and safe under concurrent updates.
- Multi-role access with clear permissions.
- Multi-restaurant isolation by design.
- Data integrity and audit trail mindset.
- Speed of use for daily operations.
Solution
The core experience is a weekly rota grid with role legend, shift actions, and clear request workflows. Managers can add shifts, approve holidays, handle swaps, and export PDFs without breaking context.
Weekly rota view
Fast overview of coverage by role and day with clear actions.
Role legend & filters
Quick scanning across FOH/BOH/SV to spot gaps early.
Requests & approvals
Holiday and swap flows with explicit status and ownership.
Export & records
PDF export and historic visibility for accountability.


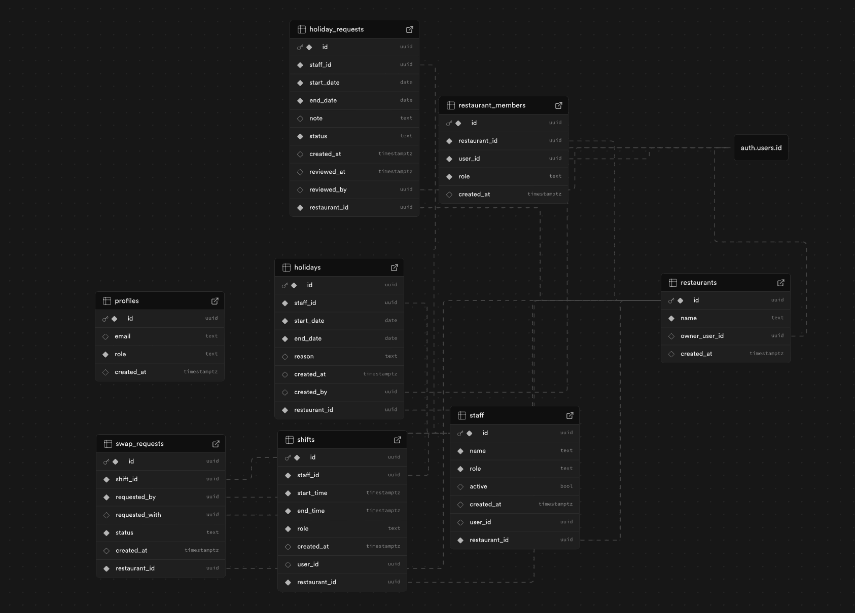
Architecture & Data Model
Multi-tenant design is built around restaurant_id and membership roles. Supabase Auth connects auth.users to a profiles table for consistent ownership and access.
Key tables: restaurants, restaurant_members, staff, shifts, holidays, holiday_requests, swap_requests. Each record is scoped to a restaurant and designed for audit-ready history.
- Normalised schema for traceability and reporting.
- Status fields to model request workflows explicitly.
- Server-side enforcement mindset, RLS-ready.
Key Screens



Outcome
- Demonstrates workflow design under real constraints.
- Shows multi-tenant thinking and data modelling discipline.
- Balances speed of use with reliability and traceability.
- Applies clean UI hierarchy for operational tools.