FaultLine
Reliability & incident postmortem platform that models outages as timelines and surfaces org-wide reliability patterns.

Overview
FaultLine logs incidents as evolving timelines with structured postmortems. Events are timestamped and used to derive metrics like time-to-impact and time-to-mitigation.
Services are modeled as first-class units with ownership and criticality, enabling org-wide reliability insights.
The Problem
Incidents are often tracked in ad-hoc documents with no shared structure, making it hard to compare outages or learn from patterns.
Without timelines and normalized postmortems, metrics become manual and reliability hotspots stay hidden.
Constraints
The system must preserve multi-tenant isolation, normalize entities for analytics, and compute metrics from events rather than manual input.
- Org isolation across incidents, services, and actions.
- Derived metrics from timeline events.
- Normalized postmortem factors and ownership.
- Import-ready architecture for external sources.
Solution
FaultLine models incidents as event timelines with actions and services to derive reliability metrics automatically. Postmortems capture root cause, detection, preventability, and contributing factors in a structured format.
Timeline-driven metrics
Time-to-impact and time-to-mitigation from events.
Service ownership
Criticality and ownership tied to each service.
Structured postmortems
Normalized factors and deduplicated root causes.
Org-wide insights
Trends across severity, frequency, and hotspots.


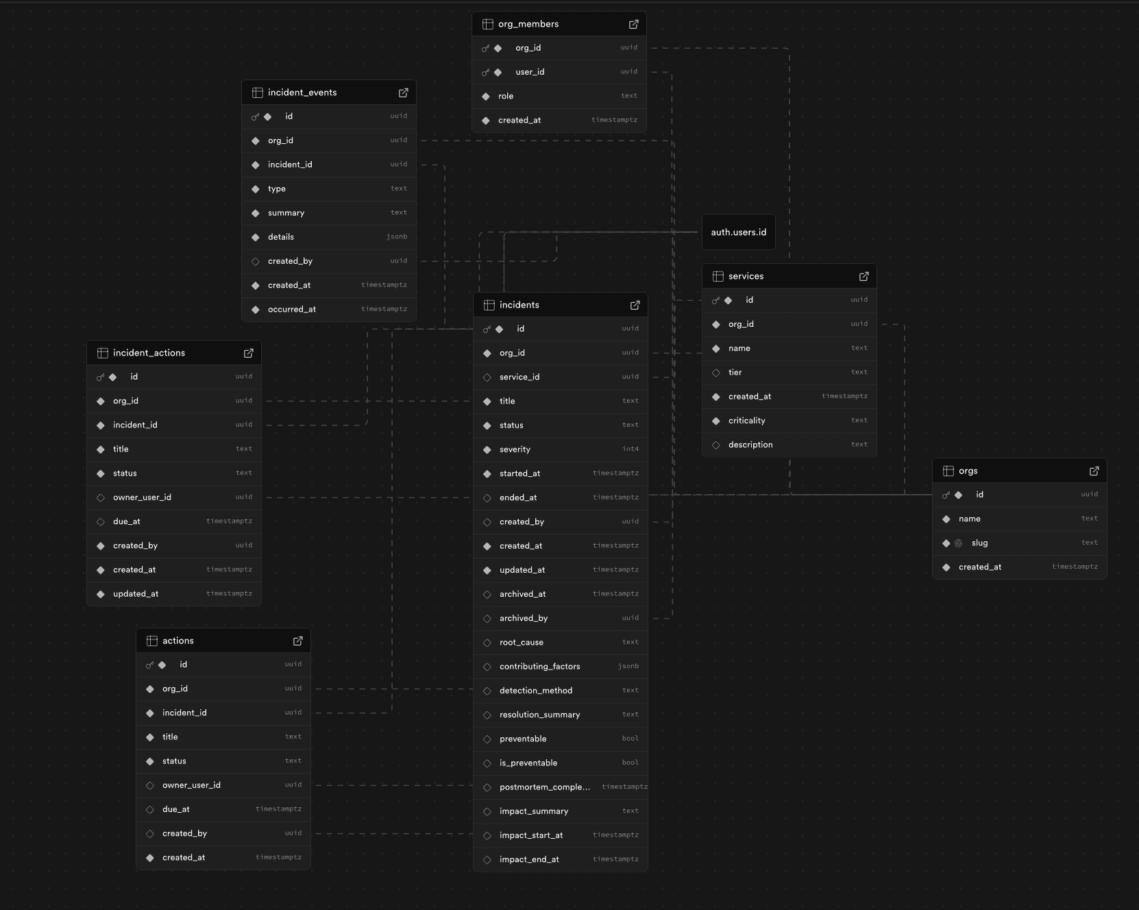
Architecture & Data Model
The schema is normalized around incidents, events, services, and actions. Postmortem factors are deduplicated to support analytics across time and teams.
Multi-tenant isolation is enforced throughout, with derived metrics computed from event timestamps.
- Incident events and actions as first-class entities.
- Service criticality and ownership per org.
- Normalized contributing factors for trend analysis.
Key Screens



Outcome
- Models incidents as timelines with derived metrics.
- Shows normalized entities for reliability analysis.
- Surfaces org-wide trends across services and severity.
- Supports action items and structured postmortems.